授权类型
| 单用户版 | 温馨提示 |
|---|---|
|
可激活单用户 5 台设备,终生使用 在选择的更新时长内可免费更新 |
多用户版本请咨询客服详情 |
授权详情
软件下载
整合了官方下载地址 & 国内高速下载地址
版本区别
| 功能 | 基础版 | 专业版 |
|---|---|---|
| SSH / HTTP / HTTPS 访问 | ● | ● |
| Subversion 命令 | ● | ● |
| 复制文件 / 目录路径 | ● | |
| 智能提交 / 冲突解决 | ● | |
| 标签和分支管理 | ● | |
| 本地文件比较 | ● | |
| 源代码库比较 | ● | |
| 电子邮件客服 | ● |
软件介绍
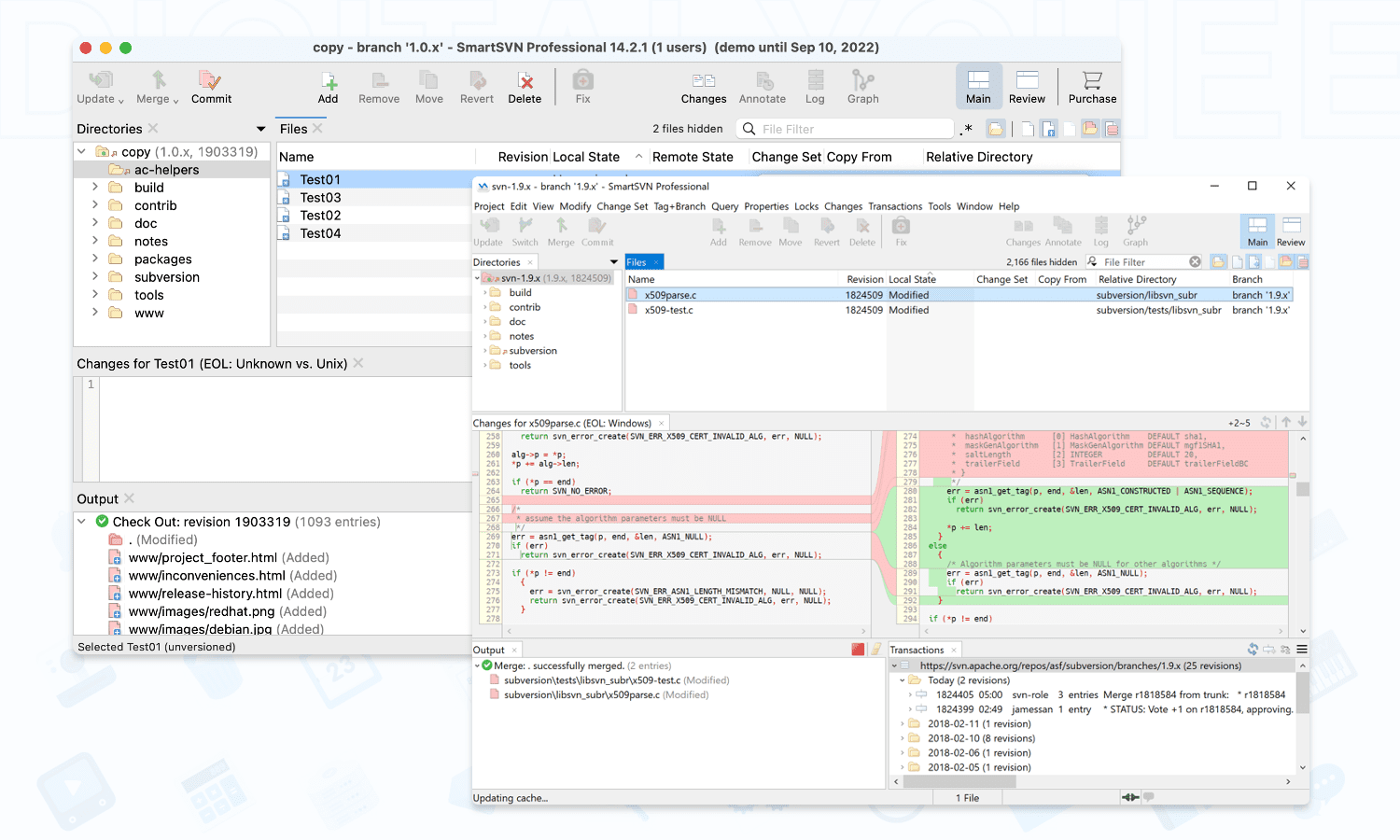
SmartSVN 是一款多平台可用的 Subversion 图形化客户端,能执行各类 SVN 命令,支持管理分支和标签,内置比较和冲突解决工具,帮助实现对源代码库的高效管理。
支持所有基本命令
支持提交、更新等基础命令,并提供合并跟踪、树冲突解决等功能
高效易用的界面
界面采用直观图形化设计,可配合自定义快捷键实现高效操作
管理标签和分支
拥有多标签管理器和分支父目录,可对标签进行切换 / 合并等操作
强大的内置工具
内置文件编辑器兼容多种格式,还有多路冲突解决工具
丰富的智能扩展
支持文件比较、注释高亮、提交跟踪、移动检测等众多扩展
更多实用功能
提供密码管理器、结构化项目列表、移除空白库等特色功能
激活教程
当你收到授权邮件后,通过以下步骤激活软件 (以 Mac 版为例):
一、运行「SmartSVN」后,依次点击菜单栏「 Help > Register…」按钮:
二、下载授权邮件中的授权文件,将其拖拽到激活窗口中松开,点击「Register」按钮即可完成激活。
购物车 (
